许多用户在使用电脑的时候,经常会遇到一些问题。例如不少小伙伴在使用的时候经常出现电脑蓝屏死机,无法正常使用的问题,那么遇到这种问题我们应该怎么解决呢?下面小编就带着大家一起看看吧!

Kernel Security Check failure蓝屏解决方法
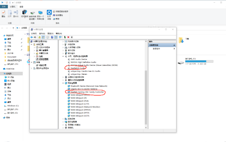
(1)在计算机—管理—设备管理器下,卸载下图中红线圈出的两个名字中带Realtek的设备,然后重启电脑;

(2)在设置—网络和Internet—更改适配器选项—你当前使用的网络(图中我用的为无线网络)—右键属性—只留下图中的三个勾,其他取消掉勾,具体如下图:
