相信很多朋友都遇到过以下问题,就是mysql workbench新建模板的操作教程。针对这个问题,今天扒房网小编就搜集了网上的相关信息,给大家做个mysql workbench新建模板的操作教程的解答。希望看完这个教程之后能够解决大家mysql workbench新建模板的操作教程的相关问题。
想要使用mysql workbench进行新建模板用户们,你们都知道操作的方法吗?下文就为你们带来了怎样新建模板的具体操作方法。
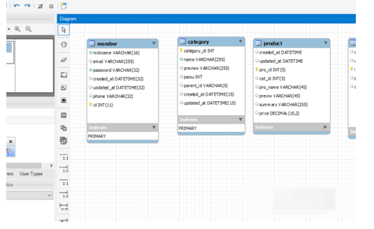
mysql workbench新建模板的操作教程
打开mysql workbench.

然后是点击“Modeling Addition”下面的新建模板。

然后点击“new template”

输入模板的名称。

输入字段名。

设置字段类型。

7然后点击“close”即可。

以上就是小编给大家带来的全部内容,大家都学会了吗?